欢迎关注 “攻城狮Gala”公/ 众 /号 ,每天一起学习,努力成为Web3全栈
这里是极客周刊(第1期),分享Web3,AI,编程等干货知识~
前言
为什么要做极客周刊呢?很简单,因为想通过分享技术动向,行业前沿知识,让自己更有动力去学习,同时也可以引起讨论,一起研究进步。自己也是订阅很多频道,但是没有经历去学习,甚至都懒得去看~所以极客周刊是自己学习的新开始,也希望对你在Web3,编程,AI等领域有所帮助~
Web3
Password recovery for Account Abstraction Wallet
该提案介绍使用 ZK-SNARKs 实现账户抽象钱包的密码恢复机制。首先将 hash(password, nonce) 存储在合约钱包中。如果用户丢失了私钥,他们可以使用密码生成一个零知识证明。证明用于验证用户知道密码并请求更改私钥。该机制通过延长确认期限和保护用户隐私,提供了安全可靠的密码恢复解决方案。
How to Empower Infrastructure to Service a Billion-Strong User Base with Account Abstraction
BlockPI通过这篇文章详细介绍了Account Abstraction的前世今生,以及当前发展现状和亟待解决问题。
Bundler如何处理事务失败,本质还是打包问题,UserOperations的打包是一个利益驱动行为,但是用户也会基于利益发送给多个Bundler,那么如何更好服务用户同时获得最大化利益;- AA 的最大可提取价值 (MEV),MEV 的逻辑也适用于 AA,因为 Bundlers 可以自由地对 UserOperations 进行排序,当前还是早起阶段,发展方向亦未确定;
未来发展:
- Public mempool,通过公共内存池建立去中心化平台;
- Bundler的捆绑算法。目前Bundlers 采用直接简单的逻辑进行打包,随着 UserOperations 数量的增加,和公共内存池的引入,选择和捆绑 UserOperations 的策略变得更加复杂。目前有很多团队已经推出对应产品;
- 基础设施提供商需要提供至少两项基础服务,即Bundler服务和Paymaster服务;

Explore Crypto with ChatGPT
Bankless本期带来了如何在ChatGPT中索引Crypto数据,简单几步提高数据分析效率:
- 开通ChatGPT Plus;
- 进入
Plugin store,搜索“crypto,” “DeFi”等关键字,找到相关插件; - SignalPlus插件可以帮助trader分析代币分布,交易热度等,当前NFT数据较少;
- CheckTheChain插件可以帮你分析链上数据,包括区块,交易,合约事件等;
- DefiLlama插件可以快速获取链上DeFi,Bridges数据,比如收益情况,TVL,实时数据等;
新加坡金管局MAS目的绑定货币到底是什么?
菠菜菠菜在推特详细分析了新加坡金管局MAS最近发布了目的绑定货币(Purpose Bound Money,PBM)。PBM 是第三者对数字货币进行编程的方法,即用一个可以对支付逻辑进行编程的「包装合约」来打包数字货币,一旦支付逻辑条件满足,收款人就可以从「包装合约」中取出数字货币,使得货币本身仍然保持同质化。
潜在用途:预付套餐、在线商务、合同协议、商业租赁、贸易金融、捐款、跨境支付。未来的研究:可能包括研究 PBM 用于非智能手机形态(例如,卡)的使用,以及离线支付以减少对网络连接的依赖。
PBM白皮书中文版:新加坡金管局MAS:目的绑定货币(PBM)技术白皮书
对话 EthStorage 创始人:数据可用性和去中心化存储
本期是ECN对EthStorage 创始人 Qi Zhou的访谈,EthStorage与Eth生态结合紧密,并在积极推进EIP-4844升级,文章主要介绍了:
- 数据可用性DA的讨论;
- 关于不同 DA 方案的讨论,什么是EIP-4844,以及当前的进展;
- 数据可用性委员会 (DAC) 的应用和局限;
- EthStorage简介,以及存储证明,激励方案等机制说明;
其中Qi Zhou给出2组有意思的数据:
- L2 中可能有 90% 以上的费用都是支付给数据可用的费用,为了降低成本提供 DAC 数据可用性委员来提供自己的数据层。像 Arbitrum Nova,可能有六七个这样的节点,偏中心化方案。
- EIP-4844升级所有Blob数据依然通过 P2P 的网络进行广播,Danksharding 后通过数据采样技术,不需要去下载,同时Danksharding会将区块大小提高到32MB,数据采样技术极大降低带宽压力。
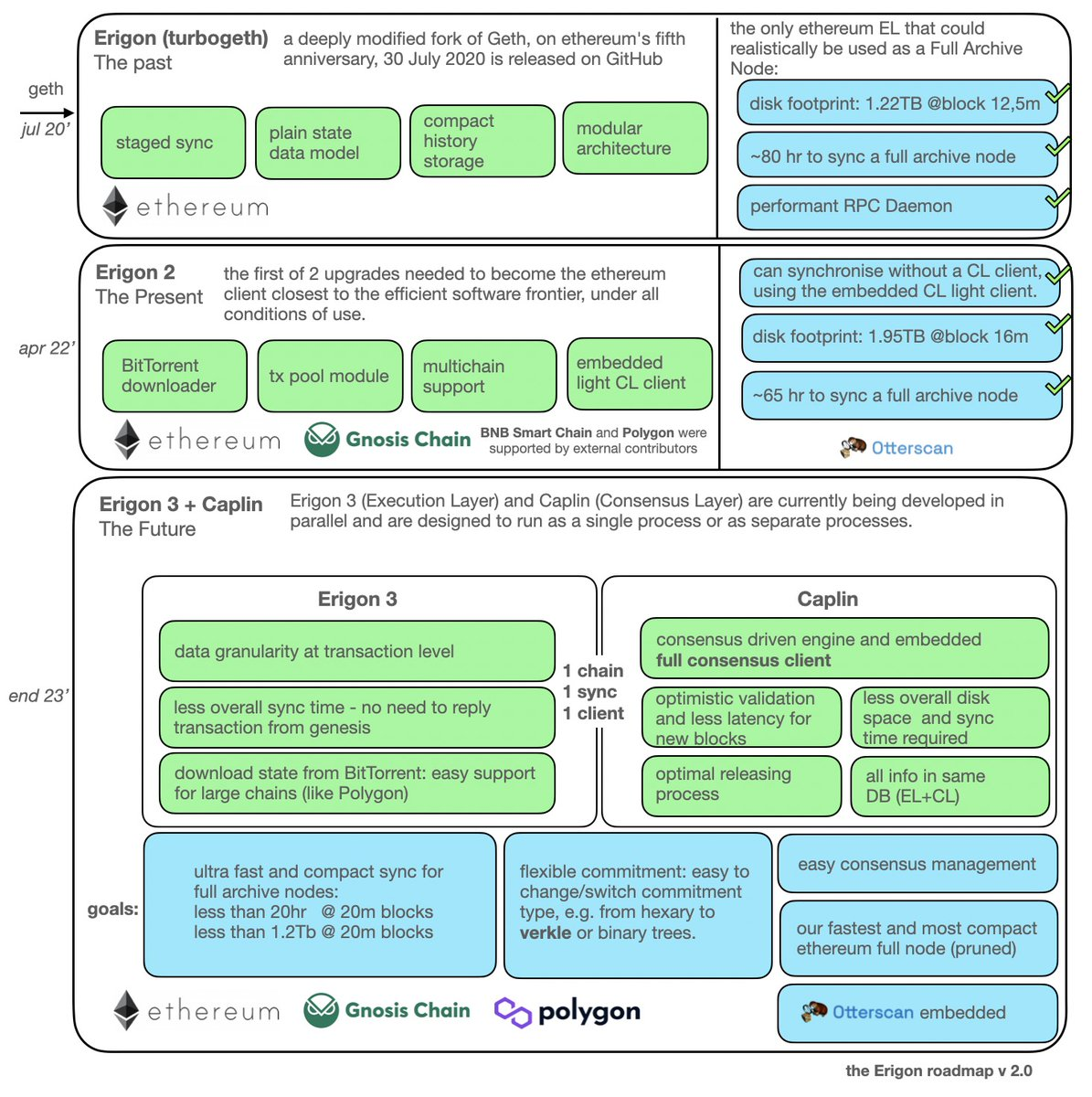
Erigon Update Their 2023 Roadmap
Erigon为了减少多次升级带来的用户体验问题,将Erigon4合并到一次升级,其中重点目标:
- 增加Consensus Layer,
Caplin; - 继续优化Sync的性能,带来更快的同步,更低的存储,预计20hr同步以太坊20m区块,存储小于1.2Tb;
- 支持verkle tree;
- 内嵌的
Otterscan;

DevOps
使用CloudFlare Pages托管网站
文章给出一个完美替代Github Pages的解决方案,CloudFlare Pages,基于CF稳定的全球CDN网络,与Git集成流水线,发布流程简单,功能丰富,同时更友好的大陆访问。
趣玩
实测虚拟信用卡与开通ChatGPT
作者实测虚拟信用卡,体验了OneKey Card和Limao Pay,一个是加密用户友好,一个是微信支付友好,都可以开通CharGPT。
搭建ChatGPT与AutoGPT
如果你拥有OpenAI的API,一定不可错过这两个开源项目,有了OpenAI的API Key,你可以按照博客搭建自己的ChatGPT,使用AutoGPT自动解决问题,以及更多有意思的AI探索~
后记
感觉AI真的会变成刚需,非常火热~怪不得所有自媒体都在恰AI,有流量就有money~
